Logithèque
Vue actuelle : Fiche d'un logiciel
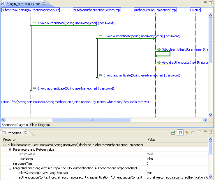
Debugging MaintainJ Plugin v4.0.0
Catégorie :
Licence :
Commercial
Editeur :
Prix :
300 USD
Taille :
6.7 MB
Mis à jour :
30/04/2012
Evaluation :
(0 Votes)
Plateformes :
Autre Java Linux Unix Vista Win2000 XP
Ce logiciel a déjà été téléchargé 481 fois
MaintainJ Plugin

MaintainJ, an Eclipse plug-in, generates runtime UML sequence and class diagrams for a given use case, helping the users to quickly understand a complex Java or J2EE application. MaintainJ is the tool to turn to when : --Find out what exactly happens when you run a use case --Generate interactive sequence diagram from call trace --Reduce the bug fix and release cycle time of your applications --Document your applications in minutes MaintainJ is different from any reverse engineering tools you have seen before. a) Forget Static Reverse Engineering - UML diagrams from source code can take you only so far. Run a use case and generate UML sequence and class diagrams for that use case. b) Call context - The sequence digrams show the input and return parameter values, the state of the called object and the response time of the call c) Shows the SQL calls - Shows the actual runtime SQL calls with parameters populated regardless of the JDBC frameworks used d) Supports multi-JVM applications - Generates end-to-end sequence diagrams for applications running on multiple JVMs. e) Facilitates debugging multi-threaded applications. f) Explore the Diagrams - MaintainJ sequence diagrams are a pleasure to read. You can expand and collapse the calls while exploring a complex sequence diagram. g) Focus on What You Need - Only application classes (no API classes) in specified packages are shown. All loop calls and recursive calls are removed. Multiple filters are provided to remove unwanted calls. h) From running application - Diagrams are generated from a running application. You don't need to have the source code. i) Save Maintenance Costs - Maintenance costs 90%. Understanding code costs 50% of maintenance costs. Save by generating UML diagrams that help you to quickly understand code. j) Built for, tested and demonstrated on a 8000+ class Java app. Check the demo videos at http://maintainj.com/userGuide.jsp?param=overviewDemo

Poster un commentaire
Gras [b]Texte[/b] Italique [i]Italique[/i] Souligné [u]Souligné[/u] Barré [strike]Barré[/strike]
Courriel [email=nobody@nobody.org]Nom[/email] Lien [url=http://www.website.com]Texte[/url] Ancre [anchor]Nom[/anchor] Image [img]http://www.website.com/image.jpg[/img] Insérer une image en provenance du site
Aligné à gauche [align=left]Texte[/align] Centré [align=center]Texte[/align] Aligné à droite [align=right]Texte[/align] Toute la largeur [align=justify]Texte[/text]
Couleur [color=#000000]Text[/color] Mise en forme [highlight=pascal]Texte[/highlight] Widgets Emoticons :code: [:code] Convertisseur HTML vers BBCode Convertisseur Word vers BBCode
Prévisualisation Vérification de l'orthographe

Copier Coller Couper Tout sélectionner
Tout effacer Insérer la date Insérer l'heure Insérer la date et heure Insérer votre IP
Liste [list=square][item]BlaBla[/item][/list] Liste Numérotée [list=decimal][item]BlaBla[/item][/list]
Citation [quote=name]Texte[/quote] Spoiler [spoiler]James est le meurtrier![/spoiler]
Tout en majuscules [uppercase]Texte[/uppercase] Tout en minuscules [lowercase]Texte[/lowercase] l33t [l33t]Je suis un nerd[/l33t] Texte en indice [sub]Texte[/sub] Texte en exposant [sup]Texte[/sup] Taille du texte [size=8]Texte[/size]






Ada
CSS
Cobol
CPP
HTML
Fortran
Java
JavaScript
Pascal
Perl
PHP
Python
SQL
VB
XML
Anon URL
DailyMotion
eBay
Flickr
FLV
Google Video
Google Maps
Metacafe
MP3
SeeqPod
Veoh
Yahoo Video
YouTube
6px
8px
10px
12px
14px
16px
18px
Informaticien.be - © 2002-2026 AkretioSPRL  - Generated via Kelare
The Akretio Network: Akretio - Freedelity - KelCommerce - Votre publicité sur informaticien.be ?